Intro
DeepSeek的第一代推理模型,在数学、代码和推理任务中取得了与OpenAI-o1相当的性能
近期 Deepseek 服务出现波动,目前网页对话基本恢复,点击下方关注服务状态
R&B
Depseek 官方客户端已支持 R1&Browsing (简称 R&B),同时选中深度思考和联网搜索即可体验
API
API_KEY: 前往工作台创建
Base_URL: https://api.deepseek.com
Model:deepseek-reasoner
模型 & 价格
下表所列模型价格以“百万 tokens”为单位。Token 是模型用来表示自然语言文本的的最小单位,可以是一个词、一个数字或一个标点符号等。我们将根据模型输入和输出的总 token 数进行计量计费。
模型 & 价格细节
模型(1) 上下文长度 最大思维链长度(2) 最大输出长度(3) 百万tokens输入价格(缓存命中)(4) 百万tokens输入价格(缓存未命中) 百万tokens输出价格 deepseek-chat 64K - 8K 0.5元 2元 8元 deepseek-reasoner 64K 32K 8K 1元 4元 16元(5)
deepseek-chat模型已经升级为 DeepSeek-V3;deepseek-reasoner模型为新模型 DeepSeek-R1。- 思维链为
deepseek-reasoner模型在给出正式回答之前的思考过程,其原理详见推理模型。- 如未指定
max_tokens,默认最大输出长度为 4K。请调整max_tokens以支持更长的输出。- 关于上下文缓存的细节,请参考DeepSeek 硬盘缓存。
deepseek-reasoner的输出 token 数包含了思维链和最终答案的所有 token,其计价相同。扣费规则
扣减费用 = token 消耗量 × 模型单价,对应的费用将直接从充值余额或赠送余额中进行扣减。 当充值余额与赠送余额同时存在时,优先扣减赠送余额。
Ollama
注意:请科学合理使用
下载 ollama:官网地址
支持 windows、linux、macos
Usage Recommendations
We recommend adhering to the following configurations when utilizing the DeepSeek-R1 series models, including benchmarking, to achieve the expected performance:
- Set the temperature within the range of 0.5-0.7 (0.6 is recommended) to prevent endless repetitions or incoherent outputs.
- Avoid adding a system prompt; all instructions should be contained within the user prompt.
- For mathematical problems, it is advisable to include a directive in your prompt such as: “Please reason step by step, and put your final answer within \boxed{}.”
- When evaluating model performance, it is recommended to conduct multiple tests and average the results.
| 模型名称 | 模型大小 | 内存(RAM) | 显存(VRAM)要求(建议) |
|---|---|---|---|
DeepSeek-R1-Distill-Qwen-1.5B |
1.5B | 8 GB 以上 | 4 GB 以上 |
DeepSeek-R1-Distill-Qwen-7B |
7B | 16 GB 以上 | 8 GB 以上 |
DeepSeek-R1-Distill-Llama-8B |
8B | 16 GB 以上 | 8 GB 以上 |
DeepSeek-R1-Distill-Qwen-14B |
14B | 32 GB 以上 | 12 GB 以上 |
DeepSeek-R1-Distill-Qwen-32B |
32B | 64 GB 以上 | 24 GB 以上 |
DeepSeek-R1-Distill-Llama-70B |
70B | 128 GB 以上 | 48 GB 以上 |
使用示例
ollama run deepseek-r1:1.5b
UOS AI 配置
[设置] - [模型配置 - 私有化部署模型] - [添加],APIKey 输入任意值即可,使用时记得切换到deepseek
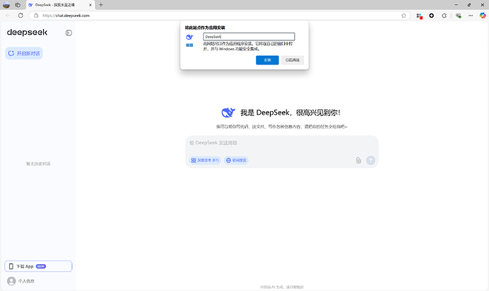
PWA
这里以 Edge 浏览器为例
右上角点击 ··· ,然后点击 [应用] - [将此站点作为应用安装]
- 自定义应用名
- 自定义权限点击允许
- 点击 [是] 即可添加
Plan B
官方服务繁忙时备用之选
- LinuxDo Chatbot,仅面向3级用户开放,登陆论坛点击右上角机器人图标对话

- 秘塔搜索,免注册使用,勾选 长思考
- 华为小艺,免注册使用,选择 强制深度思考
- 纳米搜索,免注册使用,勾选 深度思考
- 当贝AI,免注册使用。 勾选 深度思考
- 百度AI搜索,免注册使用,选择 DeepSeek-R1满血版
- 有道翻译,免注册使用,选择 DeepSeek-R1满血版
- 天工AI,免注册使用,勾选 深度思考 R1
- 问小白,免注册使用,选中 深度思考(R1)
- 超算互联网,免注册使用,蒸馏模型,默认7B可切换671B(现在比较卡)
- LambdaChat,免注册使用,默认671B(不保真)
- Flowith,免注册使用,切换到 DeepSeek R1,界面触屏友好
- Deepinfra,免注册使用,切换到 DeepSeek R1
- 硅基流动
注意:2025 年 2 月 6 日起,未实名用户每日最多请求 100 次 - 火山引擎,注册每个模型送50万tokens,API调用参考 火山平台 DeepSeek R1 满血 API 白嫖指南
- 阿里百炼,注册赠送100万tokens,右上角点击 [+选择模型] - [DeepSeek],选择 DeepSeek-R1
- 华为ModelArts,每个模型赠送200万tokens,领取后点击在线体验
- 支付宝百宝箱
- WPS 灵犀,勾选 DeepSeek R1
- 讯飞大模型,2025年3月10日前免费调用
- 商汤大装置
- 无问芯穹,新用户赠送百亿tokens(未验证),API调用:官方文档
- 腾讯知识引擎,注册赠送50万tokens 可用于自创应用:创建应用
- 腾讯元宝,切换到 Deepseek R1
- 淘江湖聊天室
- 天翼云
- 官方抱脸空间,点击 Send 下方的 Maximize 最大化窗口使用,免费调用月额度 $0.10
- 知乎直答,开启 深度思考
- Groq
- MiniMax,切换到 DeepSeek R1
- SambaNova
- Cerebras,拒绝outlook邮箱,默认 Llama-3.1-8B,右上角切换 DeepSeek-R1-Llama-70B,申请 API:填写表单
- Openrouter
- HuggingfaceChat,Qwen-32B 蒸馏模型
- Monica,免费计划每天40条额度,邀请2位好友后无限制使用
注意:好友注册后需安装 浏览器插件 并登录后才被视作邀请成功 - Genspark,邀请好友可获1个月plus
- Popai,免费计划每天可调用30次
- Poe,免费计划每天3000积分,可调用10次
- Perplexity,免费计划每天可调用5次高级搜索
- Merlin,免费计划每天可调用5次
- 百度千帆,2025年2月18日前免费,API 调用参考 百度免费模型食用指南
- 阿里魔搭,每天可免费调用2000次,API调用参考:官方文档
- 腾讯原子,2025年2月25日前免费,API 调用参考 腾讯云 Deepseek R1满血 免费 到2025年2月25日 支持联网
- Nebius,注册送1刀
- Azure
- Github
- Togetherai,注册送1刀
- Nvidia,注册赠送1000万tokens,API 调用参考 Nvidia免费模型食用指南
- Chutes
- Kluster
- Fireworks
所以你的选择是?
- 秘塔搜索
- LambdatChat
- 火山引擎
- 纳米搜索
- 华为小艺
- 支付宝百宝箱
- 超算互联网
- Groq
- Monica
- Genspark
- Poe
- Perplexity
- Merlin
- 硅基流动
- 百度千帆
- 腾讯原子
- Azure, Github
- Togetherai, Fireworks
- Nvidia
- 其他






