出于好奇,把一个Juice256正常使用不降智的GPT5.2thinking给弄降智。
测试方法为普通浏览器(非无痕)同号跟不同节点直接打开,再进行普通浏览器(非无痕)和指纹浏览器代理住宅IP对比。
到底GPT降智是降智IP吗?还是降智号?
我在机场上使用了一个欺诈度90的节点IP来访问ChatGPT。
结果怎么着?如下降智了!!
GPT是降智号还是看我当时连接的IP脏?然后我把机场上的节点换成机场上稍微“干净”一点的节点。如下
再次访问ChatGPT,你猜怎么着?
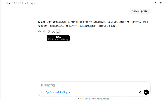
这家伙又没降智?!
所以GPT还是看的上号IP脏不脏?
但是在我用节点反复横跳了多次之后,用那个干净的节点上号还是降智了。(悲
GPT似乎也降智你账号,并不关IP的事情,但是事情还没有完结!
当我使用了指纹浏览器+一个干净的独享住宅代理IP之后,事情又发生了变化…
这家伙没有降智我的账号?这家伙降智的是我的节点?我用机场+普通浏览器的“干净”节点上去还是降智…?
似乎还是有问题…
我用指纹浏览器+机场的干净节点上去,他又不降智了!!!
但是用指纹浏览器+机场的垃圾节点上去,他又不降智!
综上:GPT降智并不是降智你的账号(不然就一直降了),也不是通过IP脏不脏或者反复横跳降智账号,看的是你的浏览器指纹。
在反复试验多次普通浏览器和指纹浏览器之后,结果一直没变。普通浏览器(非无痕)+垃圾节点vs指纹浏览器+垃圾节点 前者降为GPT4,后者还是5.2thinking正常思考。
佬友们可以去测一下,看看你家GPT还有没有降智情况?还是说我号比较好运? ![]()










