The purpose of this Quick Start Guide (QSG) is to get you up and running quickly with the CORE-V-SDK on one of the various supported operating system platforms. Currently supported OSs are Windows (10/11) and Linux (RH 7.9/8.4 & Ubuntu 18.04/20.04). Note: only the x86 architecture is supported (Arm is not supported).
Download the CORE-V SDK package (64-bit Windows /64-bit Linux)
Run the supplied installer executable and follow the installation wizard to install CORE-V-SDK in the directory of your choice. Installation includes all the necessary toolchain components, and the default directory is:
C:\Users\[USER]\AppData\Local\OpenHW\CORE-V-SDKvX.Y.Z
where X.Y.Z is the version.
CORE-V-SDK Linux installer is provided as a .run file. Add execution permission to the file using the command:
chmod +rwx CORE-V-SDK_SetupvX.Y.Z.run
Execute this .run file and follow the instructions.
$./CORE-V-SDKSetupvX.Y.Z.run
Installation includes all the necessary components, and the default directory is:
/home/username/OpenHW/CORE-V-SDKvX.Y.Z/
To import and run the sample cli-test project or qemu_32_example provided with the SDK
Launch the CORE-V-SDK by double clicking on the "CORE-V-SDK" shortcut in Windows or "CORE-V-SDK.launch" in Linux (from the installation location).
Assuming everything above has completed this step is simplicity itself. With the corresponding project selected in the Project Explorer pane, click on Build (the hammer icon):
Under the Run menu select Debug Configurations...
- Under
GDB OpenOCD Debuggingselectcli_test Ashling Opella-LDorcli_test hs2and thenDebug, or for QEMU: - Under
RISC-V QEMU Simulator Debuggingselectqemu_32_exampleand thenDebug
Provide the full URL path to the repository. The path you provide will depend on the protocol used to access GitHub. For example, https://github.com/openhwgroup/core-v-mcu-cli-test.git is the path when using https.
Note: the list of branches will change over time.
The main branch is stable, but not necessarily the latest.
All other branches are development branches and may not be stable.
CORE-V-SDK includes a built in Terminal Window (useful to run cli test). To open,
Select Window -> Show View -> Other... -> search "Terminal"
Click on "Open a new Terminal View"
Select "Local Terminal"
CORE-V-SDK supports a Debugger Register View support for CSR Registers.To see the register view,
Browse the register file from the given location
C:\Users\[USER]\AppData\Local\OpenHW\CORE-V-SDKvX.Y.Z\registers\csr\gdb_reg_riscv_rv32.xml
To open the view,
Select Window -> Show View -> Other... -> search "Registers"
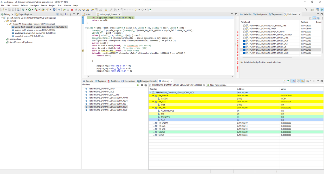
CORE-V-SDK supports a Debugger Register View for Peripheral Registers. To see the register view set the SVD path as shown below,
C:\Users\[USER]\AppData\Local\OpenHW\CORE-V-SDKvX.Y.Z\registers\peripheral\CORE-V-MCU-xsvd.svd
To open the view,
Select Window -> Show View -> Other... -> search "Peripherals"
CORE-V-SDK supports Debugger Task and Queue Views support for FreeRTOS projects.To see the views,
Go to the OS Awareness Tab, select "Enable OS Aware Debugging" and choose the "OS" and "Version"
To open the view,
Select Window -> Show View -> Other... -> search "FreeRTOS Task List"
or
Select Window -> Show View -> Other... -> search "FreeRTOS Queue List"






















