-
Notifications
You must be signed in to change notification settings - Fork 5
Description
Specification
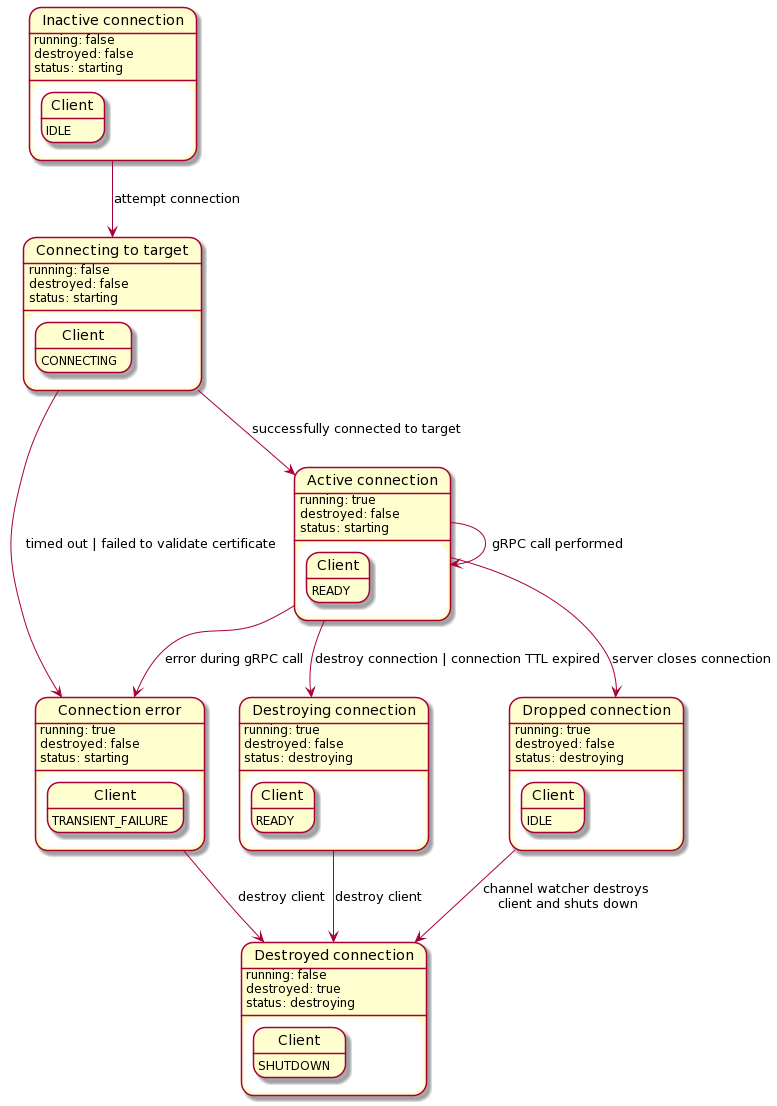
In #224 and #310 we introduced the ability for our GRPCClient to react the state changes in the underlying client's channel state. In particular, we perform a this.destroy() when the underlying channel is no longer live.
One state transition we were not able to test for. This is when the underlying channel state goes from READY to IDLE.
According to #310 (comment), this can occur one of 2 ways:
- when the server closes the connection (already have a test for this)
- when the underlying GRPC TTL times out (no test for this yet)
So the issue is that, we want to trigger the GRPC TTL and actually test that this transition actually occurs.
Does this GRPC TTL actually exist? Well according to the C++-docs, it is controlled by this parameter https://grpc.github.io/grpc/core/group__grpc__arg__keys.html#ga51ab062269cd81298f5adb6fd9a45e99, and the default value is 30 minutes. When @tegefaulkes was trying to run it, he couldn't see it after 6 minutes.
Furthermore the transition tables https://github.com/grpc/grpc/blob/master/doc/connectivity-semantics-and-api.md indicate that READY becomes IDLE after the idle timeout passes.
In the source code of grpc-js, there is no mention of an idle timeout parameter on the channel options, so it's possible that this hasn't been exposed in grpc-js, or maybe even not implemented.
/**
* An interface that contains options used when initializing a Channel instance.
*/
export interface ChannelOptions {
'grpc.ssl_target_name_override'?: string;
'grpc.primary_user_agent'?: string;
'grpc.secondary_user_agent'?: string;
'grpc.default_authority'?: string;
'grpc.keepalive_time_ms'?: number;
'grpc.keepalive_timeout_ms'?: number;
'grpc.keepalive_permit_without_calls'?: number;
'grpc.service_config'?: string;
'grpc.max_concurrent_streams'?: number;
'grpc.initial_reconnect_backoff_ms'?: number;
'grpc.max_reconnect_backoff_ms'?: number;
'grpc.use_local_subchannel_pool'?: number;
'grpc.max_send_message_length'?: number;
'grpc.max_receive_message_length'?: number;
'grpc.enable_http_proxy'?: number;
'grpc.http_connect_target'?: string;
'grpc.http_connect_creds'?: string;
'grpc.default_compression_algorithm'?: CompressionAlgorithms;
'grpc.enable_channelz'?: number;
'grpc-node.max_session_memory'?: number;
// eslint-disable-next-line @typescript-eslint/no-explicit-any
[key: string]: any;
}
A question about this has been posted: https://groups.google.com/g/grpc-io/c/yq4pmBGaXOQ
@joshuakarp please also create an issue on grpc-js github requesting it as a feature addition.
Additional context
-
upstream issue for feature request Set a channel's idle timeout grpc/grpc-node#2046
-
Propagate networking connection error handling into NodeConnection error handling #224 - Original issue about exposing channel state to our GRPC abstractions and

Details
@startuml ' Inactive connection state "Inactive connection" as NC1 { NC1 : running: false NC1 : destroyed: false NC1 : status: starting state "Client" as Client1 { Client1 : IDLE } } NC1 --> NC2 : attempt connection ' Connecting to target state "Connecting to target" as NC2 { NC2 : running: false NC2 : destroyed: false NC2 : status: starting state "Client" as Client2 { Client2 : CONNECTING } } NC2 --> NC3 : successfully connected to target ' Active connection state "Active connection" as NC3 { NC3 : running: true NC3 : destroyed: false NC3 : status: starting state "Client" as Client3 { Client3 : READY } } NC3 --> NC3 : gRPC call performed 'NC3 --> NC8 : gRPC TTL expires NC3 --> NC9 : server closes connection NC3 --> NC5 : error during gRPC call ' Idle connection 'state "Idle connection" as NC8 { ' NC8 : running: true ' NC8 : destroyed: false ' NC8 : status: starting ' state "Client" as Client8 { ' Client8 : IDLE ' } '} 'NC8 --> NC3 : gRPC call invoked ' Dropped connection state "Dropped connection" as NC9 { NC9 : running: true NC9 : destroyed: false NC9 : status: destroying state "Client" as Client9 { Client9 : IDLE } } NC2 --> NC5 : timed out | failed to validate certificate NC9 --> NC7 : channel watcher destroys\n client and shuts down ' Failed certificate validation state "Connection error" as NC5 { NC5 : running: true NC5 : destroyed: false NC5 : status: starting state "Client" as Client5 { Client5 : TRANSIENT_FAILURE } } NC3 --> NC6 : destroy connection | connection TTL expired NC5 --> NC7 : destroy client ' Destroy NodeConnection state "Destroying connection" as NC6 { NC6 : running: true NC6 : destroyed: false NC6 : status: destroying state "Client" as Client6 { Client6 : READY } } NC6 --> NC7 : destroy client ' Destroy client state "Destroyed connection" as NC7 { NC7 : running: false NC7 : destroyed: true NC7 : status: destroying state "Client" as Client7 { Client7 : SHUTDOWN } } ' Destroy client 'state "Destroyed connection" as NC10 { ' NC10 : running: false ' NC10 : destroyed: true ' NC10 : status: destroying ' state "Client" as Client10 { ' Client10 : IDLE ' } '} @enduml
Tasks
- ...
- ...
- ...