This Burp extension provides mock responses based on the real ones.
Create a mock by selecting entry from HTTP History or craft it manually. Requests are matched by customizable regex rules and forwarded to the local mock server. Mocks can have various behavior, including directly entering the input, reading replies from a file, redirecting to a different URL, or calling another process and returning the output.
Using this extension it is possible to test how web frontend and mobile clients react to different responses, without making any changes to the backend. It differs from intercepting responses mainly in two ways:
- the original request is not sent to the server anymore;
- it provides a more convenient and comprehensive solution to modifying responses.
- Add rule in one of two possible ways:
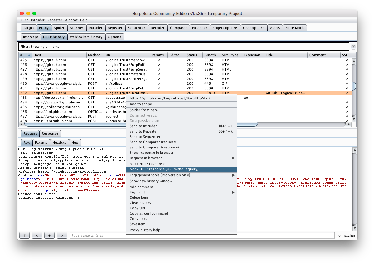
- Select a request (or requests) from HTTP history or Site Map, right click and select "Mock HTTP Response"
- Open the HTTP Mock tab and click "Add"
- Configure rule fields to match desired requests:
- Protocol - HTTP, HTTPS or any
- Host - regex, e.g.
example\.com - Port - regex, e.g.
80 - Method - regex, e.g.
GET - Path - regex, e.g.
^/test.*
- Configure response in the Response Editor
- Basic
- returns the exact HTTP response that is set in the editor
- "Recalculate Content-Length" may be helpful when playing with the response body
- advanced response types
- File Contents
- reads an HTTP response from a file
- path must be specified as the only content in the editor
- use the "Insert Path" button to get valid path
- Redirect to URL
- transparently redirect requests to a new URL
- URL must be specified as the only content in the editor
- Pipe to process
- Pipes the (cleartext) request to a process and replies with the STDOUT from that process
- CGI Script
- calls a CGI script and returns the results
- File Contents
- Basic
The media in this section are from an older version, but still demonstrate the core functionality.
This project targets Java 8 to match Burp's current supported Java version. Building the project requires Maven. To build the project, simply run mvn package.

