This tutorial teaches NGSI-LD users about batch commands and entity relationships. The tutorial builds on the data created in the previous Smart Farm example and creates and associates a series of related data entities to create add sensors and farm workers to the farm.
The tutorial uses cUrl commands throughout, but is also available as Postman documentation.
- このチュートリアルは日本語でもご覧いただけます。
Details
- Understanding Entities and Relationships
- Architecture
- Prerequisites
- Start Up
- Creating and Associating Data Entities
- Next Steps
“The essence of philosophy is a sense of wonder at the interconnectedness of human beings to one another and to the universe that encompasses them.”
― Marcus Tullius Cicero, On Living and Dying Well
Within the FIWARE platform, the context of an entity represents the state of a physical or conceptual object which exists in the real world. The connection from one entity to another is expressed using a Relationship, enabling users to make inferences across the whole knowledge graph of the system.
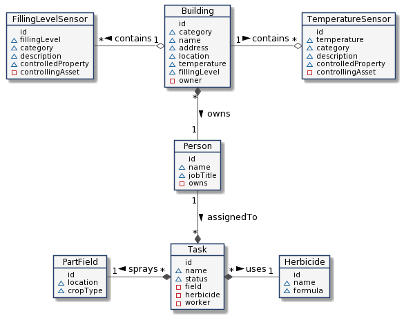
To illustrate entity relationships within an FMIS system based on NGSI-LD, we will need to create a series of entities. For this simplified FMIS, we will only need a small number entities. The relationship between our entities is defined as shown:
- A building, such as a barn, is a real world bricks and mortar construct. Building entities would have properties
such as:
- A name of the building e.g. "The Big Red Barn"
- The category of the building (e.g. "barn")
- An address "Friedrichstraße 44, 10969 Kreuzberg, Berlin"
- A physical location e.g. 52.5075 N, 13.3903 E
- A filling level - the degree to which the building is full.
- A temperature - e.g. 21 °C
- An association to the owner of the building (a real person)
- Smart devices such as TemperatureSensors or FillingLevelSensors would extend a common Device data model.
Each Device entity would have properties such as:
- A description of the device
- The category of device (e.g. sensor, actuator, both)
- The name of the property they are measuring (e.g. temperature)
- An association to the asset (e.g. building) they are measuring
- A person is an entity representing a farmer or farm labourer. Each Person entity would have properties such
as:
- A name of the person e.g. "Mr. Jones"
- A job title
- An association to the farm buildings they own.
- A task something we do down on the farm. It is a conceptual entity, used to associate workers, agricultural products
and locations Task entities would have properties such as:
- The name of the task (e.g. Spray Fertilizer XXX on field Y)
- The status of the task (e.g. scheduled, in progress, completed)
- An association to the worker (i.e. a Person entity) who performs the task
- An association to the product (e.g. Fertilizer entity) to be used.
- An association to the location (e.g. PartField entity) to be used.
As you can see, each of the entities defined above contain a mixture of static and dynamic data. Some properties are
liable to change. An organic Fertilizer, such as a fish hydrolysate, could change its formula, hay could be sold
and the fillingLevel of the barn could be reduced and so on. An organic Fertilizer such as a fish hydrolysate
could change its formula, hay could be sold and the fillingLevel of the barn could be reduced and so on.
Note
This tutorial uses the following typographic styling :
- Entity types have been made bold text.
- Data attributes are written in
monospace text. - Items in the real world use plain text.
Therefore, a person in the real world is represented in the context data by a Person entity, and a real world barn
owned by a person is represented in the context data by a Building entity which has a owner attribute.
The demo FMIS application will send and receive NGSI-LD calls to a compliant context broker. Since the standardized NGSI-LD interface is available across multiple context brokers, so we only need to pick one - for example the Orion Context Broker. The application will therefore only make use of one FIWARE component.
Currently, the Orion Context Broker relies on open source MongoDB technology to keep persistence of the context data it holds.
To promote interoperability of data exchange, NGSI-LD context brokers explicitly expose a
JSON-LD @context file to define the data held within the
context entities. This defines a unique URI for every entity type and every attribute so that other services outside of
the NGSI domain are able to pick and choose the names of their data structures. Every @context file must be available
on the network. In our case the tutorial application will be used to host a series of static files.
Therefore, the architecture will consist of three elements:
- The Orion Context Broker which will receive requests using NGSI-LD
- The underlying MongoDB database :
- Used by the Orion Context Broker to hold context data information such as data entities, subscriptions and registrations
- An HTTP Web-Server which offers static
@contextfiles defining the context entities within the system. - The Tutorial Application does the following:
Since all interactions between the two elements are initiated by HTTP requests, the entities can be containerized and run from exposed ports.
The necessary configuration information can be seen in the services section of the associated docker-compose.yml file.
It has been described in a previous tutorial
To keep things simple both components will be run using Docker. Docker is a container technology which allows to different components isolated into their respective environments.
- To install Docker on Windows follow the instructions here
- To install Docker on Mac follow the instructions here
- To install Docker on Linux follow the instructions here
Docker Compose is a tool for defining and running multi-container Docker applications. A YAML file is used configure the required services for the application. This means all container services can be brought up in a single command. Docker Compose is installed by default as part of Docker for Windows and Docker for Mac, however Linux users will need to follow the instructions found here
You can check your current Docker and Docker Compose versions using the following commands:
docker-compose -v
docker versionPlease ensure that you are using Docker version 24.0.x or higher and Docker Compose 2.24.x or higher and upgrade if necessary.
We will start up our services using a simple Bash script. Windows users should download the Windows Subsystem for Linux to provide a command-line functionality similar to a Linux distribution on Windows.
All services can be initialised from the command-line by running the services Bash script provided within the repository. Please clone the repository and create the necessary images by running the commands as shown:
git clone https://github.com/FIWARE/tutorials.Entity-Relationships.git
cd tutorials.Entity-Relationships
git checkout NGSI-LD
./services [orion|scorpio|stellio]This command will also import seed data (Building, Person, TemperatureSensor, FillingLevelSensor, Herbicide and PartField) on startup.
Note
If you want to clean up and start over again you can do so with the following command:
./services stopIn the previous tutorial, we created each entity individually,
Lets create several sensors at the same time. This request uses the convenience batch processing endpoint to create five
entities. Batch processing uses the /ngsi-ld/v1/entityOperations/endpoints and the upsert endpoints means we will
create new entities if they are not present and overwrite existing entities if they exist.
To differentiate different Device, each temperature sensor has been assigned type=TemperatureSensor. Real-world
properties such as category have been added as properties to each device.
curl -X POST 'http://localhost:1026/ngsi-ld/v1/entityOperations/upsert' \
-H 'Content-Type: application/json' \
-H 'Link: <http://context/user-context.jsonld>; rel="http://www.w3.org/ns/json-ld#context"; type="application/ld+json"' \
-H 'Accept: application/ld+json' \
--data-raw '[
{
"id": "urn:ngsi-ld:TemperatureSensor:001",
"type": "TemperatureSensor",
"description" : {"type": "Property", "value": "Temperature Gauge 1"},
"category": {"type": "VocabProperty", "vocab": "sensor"},
"controlledProperty" : {"type": "Property", "value": "temperature"},
"temperature": {"type": "Property", "value": 20, "unitCode": "CEL"}
},
{
"id": "urn:ngsi-ld:TemperatureSensor:002",
"type": "TemperatureSensor",
"description" : {"type": "Property", "value": "Temperature Gauge 2"},
"category": {"type": "VocabProperty", "vocab": "sensor"},
"controlledProperty" : {"type": "Property", "value": "temperature"},
"temperature": {"type": "Property", "value": 21, "unitCode": "CEL"}
},
{
"id": "urn:ngsi-ld:TemperatureSensor:003",
"type": "TemperatureSensor",
"description" : {"type": "Property", "value": "Temperature Gauge 3"},
"category": {"type": "VocabProperty", "vocab": "sensor"},
"controlledProperty" : {"type": "Property", "value": "temperature"},
"temperature": {"type": "Property", "value": 27, "unitCode": "CEL"}
}
]'Similarly, we can create a series of FillingLevelSensors entities by using the type=FillingLevelSensor.
curl -iX POST 'http://localhost:1026/ngsi-ld/v1/entityOperations/upsert' \
-H 'Link: <http://context/user-context.jsonld>; rel="http://www.w3.org/ns/json-ld#context"; type="application/ld+json"' \
-H 'Content-Type: application/json' \
--data-raw '[
{
"id": "urn:ngsi-ld:FillingLevelSensor:001",
"type": "FillingLevelSensor",
"description" : {"type": "Property", "value": "Filling Level Sensor 1"},
"category": {"type": "VocabProperty", "vocab": "sensor"},
"controlledProperty" : {"type": "Property", "value": "fillingLevel"},
"fillingLevel": {"type": "Property", "value": 1, "unitCode": "C62"}
},
{
"id": "urn:ngsi-ld:FillingLevelSensor:002",
"type": "FillingLevelSensor",
"description" : {"type": "Property", "value": "Filling Level Sensor 2"},
"category": {"type": "VocabProperty", "vocab": "sensor"},
"controlledProperty" : {"type": "Property", "value": "fillingLevel"},
"fillingLevel": {"type": "Property", "value": 0.9, "unitCode": "C62"}
},
{
"id": "urn:ngsi-ld:FillingLevelSensor:003",
"type": "FillingLevelSensor",
"description" : {"type": "Property", "value": "Filling Gauge 3"},
"category": {"type": "VocabProperty", "vocab": "sensor"},
"controlledProperty" : {"type": "Property", "value": "fillingLevel"},
"fillingLevel": {"type": "Property", "value": 0.8, "unitCode": "C62"}
}
]'In both cases we have encoded each entity id according to the NGSI-LD
specification - the proposal
is that each id is a URN follows a standard format: urn:ngsi-ld:<entity-type>:<entity-id>. This will mean that every
id in the system will be unique.
Device information can be requested by making a GET request on the /ngsi-ld/v1/entities endpoint. For example to
return the context data of the devices
curl -X GET \
'http://localhost:1026/ngsi-ld/v1/entities' \
-H 'Link: <http://context/user-context.jsonld>; rel="http://www.w3.org/ns/json-ld#context"; type="application/ld+json"' \
-d 'type=TemperatureSensor,FillingLevelSensor' \
-d 'format=simplified'[
{
"id": "urn:ngsi-ld:TemperatureSensor:001",
"type": "TemperatureSensor",
"description": "Temperature Gauge 1",
"category": "sensor",
"controlledProperty": "temperature",
"temperature": 20
},
{
"id": "urn:ngsi-ld:TemperatureSensor:002",
"type": "TemperatureSensor",
"description": "Temperature Gauge 2",
"category": "sensor",
"controlledProperty": "temperature",
"temperature": 21
},
... etc
]As you can see there are currently three additional property attributes present description, category and
controlledProperty
In databases, foreign keys are often used to designate one-to-one or one-to-many relationships - for example a building
has a single owner but can hold many devices. In order to remember this information we need to add an association
relationship similar to a foreign key. Batch processing can again be used to amend the existing the
TemperatureSensor and FillingLevelSensor entities to add a controlledAsset attribute holding the one-to-one
relationship to each building controlled by the device. According to the Smart Data Model
Device
definition https://uri.fiware.org/ns/dataModels#controlledAsset is the URI long name to be used for this relationship,
and the value of the controlledAsset attribute corresponds to a URN associated to a Building entity itself.
The URN follows a standard format: urn:ngsi-ld:<entity-type>:<entity-id>
The following request associates six devices to urn:ngsi-ld:Building:farm001, urn:ngsi-ld:Building:barn002 and
urn:ngsi-ld:Building:farm002
curl -X POST \
'http://localhost:1026/ngsi-ld/v1/entityOperations/update?options=update' \
-H 'Content-Type: application/json' \
-H 'Link: <http://context/user-context.jsonld>; rel="http://www.w3.org/ns/json-ld#context"; type="application/ld+json"' \
-d '[
{
"id": "urn:ngsi-ld:TemperatureSensor:001",
"type": "TemperatureSensor",
"controlledAsset": {
"type": "Relationship",
"object": "urn:ngsi-ld:Building:farm001"
}
},
{
"id": "urn:ngsi-ld:TemperatureSensor:002",
"type": "TemperatureSensor",
"controlledAsset": {
"type": "Relationship",
"object": "urn:ngsi-ld:Building:barn002"
}
},
{
"id": "urn:ngsi-ld:FillingLevelSensor:003",
"type": "FillingLevelSensor",
"controlledAsset": {
"type": "Relationship",
"object": "urn:ngsi-ld:Building:farm002"
}
},
{
"id": "urn:ngsi-ld:FillingLevelSensor:001",
"type": "FillingLevelSensor",
"controlledAsset": {
"type": "Relationship",
"object": "urn:ngsi-ld:Building:farm001"
}
},
{
"id": "urn:ngsi-ld:FillingLevelSensor:002",
"type": "FillingLevelSensor",
"controlledAsset": {
"type": "Relationship",
"object": "urn:ngsi-ld:Building:barn002"
}
},
{
"id": "urn:ngsi-ld:TemperatureSensor:003",
"type": "TemperatureSensor",
"controlledAsset": {
"type": "Relationship",
"object": "urn:ngsi-ld:Building:farm002"
}
}
]'Now when the devcie information is requested again, the response has changed and includes a new property
controlledAsset, which has been added in the previous step.
curl -G -iX GET \
'http://localhost:1026/ngsi-ld/v1/entities/urn:ngsi-ld:TemperatureSensor:001' \
-d 'format=simplified' \
-H 'Link: <http://context/user-context.jsonld>; rel="http://www.w3.org/ns/json-ld#context"; type="application/ld+json"'The updated response including the controlledAsset attribute is shown below:
{
"id": "urn:ngsi-ld:TemperatureSensor:001",
"type": "TemperatureSensor",
"description": "Temperature Gauge 1",
"category": "sensor",
"controlledProperty": "temperature",
"temperature": 20,
"controlledAsset": "urn:ngsi-ld:Building:farm001"
}We can also make a request to retrieve the controlledAsset attribute relationship information from a known Device
entity by using the format=simplified setting
curl -G -iX GET \
'http://localhost:1026/ngsi-ld/v1/entities/urn:ngsi-ld:TemperatureSensor:001' \
-d 'format=simplified' \
-d 'pick=id,type,controlledAsset' \
-H 'Link: <http://context/user-context.jsonld>; rel="http://www.w3.org/ns/json-ld#context"; type="application/ld+json"' \
-H 'Accept: application/json'{
"id": "urn:ngsi-ld:TemperatureSensor:001",
"type": "TemperatureSensor",
"controlledAsset": "urn:ngsi-ld:Building:farm001"
}This can be interpreted as "I am making sensor readings inside the Building entity with the
id=urn:ngsi-ld:Building:farm001"
Reading from a parent to a child can be done using the following query:
curl -G -iX GET \
'http://localhost:1026/ngsi-ld/v1/entities' \
-d 'q=controlledAsset==%22urn:ngsi-ld:Building:farm001%22' \
-d 'pick=id,type,controlledAsset' \
-d 'format=simplified' \
-H 'Link: <http://context/user-context.jsonld>; rel="http://www.w3.org/ns/json-ld#context"; type="application/ld+json"'This request is asking for the id of all Device entities associated to the URN urn:ngsi-ld:Building:farm001, the
response is a JSON array as shown.
[
{
"id": "urn:ngsi-ld:TemperatureSensor:001",
"type": "TemperatureSensor"
},
{
"id": "urn:ngsi-ld:FillingLevelSensor:001",
"type": "FillingLevelSensor"
}
]In plain English, this can be interpreted as "There are two devices in urn:ngsi-ld:Building:farm001". The request
can be altered use the count=true to return the number of entities which fulfill the criteria.
curl -G -iX GET \
'http://localhost:1026/ngsi-ld/v1/entities' \
-d 'q=controlledAsset==%22urn:ngsi-ld:Building:farm001%22' \
-d 'pick=id,type,controlledAsset' \
-d 'format=simplified' \
-d 'count=true' \
-d 'limit=0' \
-H 'Link: <http://context/user-context.jsonld>; rel="http://www.w3.org/ns/json-ld#context"; type="application/ld+json"'Returns an HTTP Header as part of the response which indicates the number of affected entities:
NGSILD-Results-Count: 2
Bridge Tables are often used to relate many-to-many relationships. For example, every spraying activity within the FMIS will need to associate a farm worker, a product to apply, and a location to apply the treatment (known as a PartField)
In order to hold the context information to "direct a worker to spray a herbicide onto a field" we will need to create a
new data entity Task which exists to associate data from other entities. It has a foreign key relationship to the
Person, Herbicide and PartField entities and therefore requires relationship attributes called field,
herbicide and worker.
Assigning a task is simply done by creating an entity holding the relationship information and any other additional
properties (such as description and status)
curl -L -X POST \
'http://localhost:1026/ngsi-ld/v1/entities/' \
-H 'Content-Type: application/json' \
-H 'Link: <http://context/user-context.jsonld>; rel="http://www.w3.org/ns/json-ld#context"; type="application/ld+json"' \
--data-raw '{
"id": "urn:ngsi-ld:Task:001",
"type": "Task",
"worker": {"type": "Relationship", "object": "urn:ngsi-ld:Person:001"},
"field": {"type": "Relationship", "object": "urn:ngsi-ld:PartField:002"},
"product": {"type": "Relationship", "object": "urn:ngsi-ld:Herbicide:001"},
"description": {"type": "Property", "value": "Spray the North Field with Agent Orange"},
"status": {"type": "Property", "value": "scheduled"},
"dueDate": {"type": "Property", "value": "2021-07-16"}
}'When reading from a bridge table entity, the type of the entity must be known.
After creating at least one Task entity we can query Which workers are assigned activities in field
urn:ngsi-ld:PartField:002? by making the following request
curl -G -iX GET \
'http://localhost:1026/ngsi-ld/v1/entities' \
-d 'q=field==%22urn:ngsi-ld:PartField:002%22' \
-d 'format=simplified' \
-d 'pick=id,type,worker' \
-d 'type=Task' \
-H 'Link: <http://context/user-context.jsonld>; rel="http://www.w3.org/ns/json-ld#context"; type="application/ld+json"' \
-H 'Accept: application/json'[
{
"id": "urn:ngsi-ld:Task:001",
"type": "Task",
"worker": "urn:ngsi-ld:Person:001"
}
]Similarly we can request Which fields are treated using urn:ngsi-ld:Herbicide:001? by altering the request as shown:
curl -G -iX GET \
'http://localhost:1026/ngsi-ld/v1/entities' \
-d 'q=product==%22urn:ngsi-ld:Herbicide:001%22' \
-d 'format=simplified' \
-d 'pick=id,type,field' \
-d 'type=Task' \
-H 'Link: <http://context/user-context.jsonld>; rel="http://www.w3.org/ns/json-ld#context"; type="application/ld+json"' \
-H 'Accept: application/json'[
{
"id": "urn:ngsi-ld:Task:001",
"type": "Task",
"field": "urn:ngsi-ld:PartField:002"
}
]Properties-of-Properties and Relationships of Properties are metadata. The addition of metadata entities such as these into the context data allows users to navigate the graph of entities relationships and gain further insights about the state of the system.
The temperature readings from a temperature sensor have already been discussed. It may also be necessary to duplicate
this data into another entity. For example, the temperature reading of a sensor in the barn is also the temperature
reading of the barn itself. A dummy reading has already been added into the urn:ngsi-ld:Building:farm001 Entity and
can be retrieved with a GET request:
curl -G -iX GET \
'http://localhost:1026/ngsi-ld/v1/entities/urn:ngsi-ld:Building:farm001' \
-d 'pick=id,type,temperature' \
-H 'Link: <http://context/user-context.jsonld>; rel="http://www.w3.org/ns/json-ld#context"; type="application/ld+json"' \
-H 'Accept: application/json'{
"id": "urn:ngsi-ld:Building:farm001",
"type": "Building",
"temperature": {
"type": "Property",
"value": 20,
"unitCode": "CEL",
"providedBy": {
"type": "Relationship",
"object": "urn:ngsi-ld:TemperatureSensor:001"
}
}
}As you can see the temperature Property holds additional information regarding the provider of the measurement, this
will allow additional inferences to be made.
Want to learn how to add more complexity to your application by adding advanced features? You can find out by reading the other tutorials in this series
MIT © 2020-2025 FIWARE Foundation e.V.


