Behance link for all the screenshots
Hi! I am Debopriya Deb Roy. Currently a CSE undergrad student studying in Ahsanullah University of Science and Technology. In our software development lab of 2nd year 2nd semester, we had to make a android application. So, I made this app with my team member Maisha Musarrat Nabila. Karu is an android app which is basically a buying-selling platform using firestore database to handle it's data.
- Main feed where all sell items are displayed, can be searched and add to cart or favourites for later selection
- User's can add sell posts with all necessary information
- As an additional feature, users can also host different events form the app
- Users can also buy tickes from the app
- As a side feature, this app alows the user to read art
- Compile SDK 31
- Min SDK 23
This is the recommended and most straightforward method. First, clone the repository with:
git clone https://github.com/DDR13GIT/Karu_Android_app.gitFrom Android Studio, select Import Project, then select the root folder of the cloned repository. Click Make Project to build the app and download all the required dependencies. Click Run app to install the app on your device or emulator.
Debopriya Deb Roy [Team Leader]
Maisha Musarrat Nabila
Debopriya Deb Roy (Team Leader)
Maisha Musarrat Nabila
Mahfuzur Rahman Mahim
Israt Moyeen Noumi
KARU is an android application, which is used to display and sell art works of artists irrespective of their gender and other narrow considerations in Bangladesh. Artists can register online for being a member of the art gallery and each artist can upload a digital copy of their artwork / or a picture of their work under the respective categories. They can post their artwork for a fixed price. The artist is liable to pay a fraction of the price of each artwork to the application owner to manage the running fund for the app. Art lovers have to go to the art exhibition to collect their favorite art or paintings. But nowadays they are not getting enough time to go to the galleries and collect art and paintings. In this application, customers can also register online and they can browse artworks that are arranged in different categories. Each Customer can create their own gallery to see his favorite artwork without much difficulty. And each user has the right to purchase artwork using the integrated payment gateway. The paintings will be delivered as per the order.
Karu is a marketplace to discover, buy and sell fine art, photographs & crafts in Bangladesh where customers will be able to look for and purchase numerous paintings, crafts, and photographs through this online art gallery project, which is an automated setup where consumers may purchase various artworks. It is dedicated to connecting collectors to in-demand artworks by today’s leading artists & freelancers. With Karu, you can collect/buy art from galleries in Bangladesh and sell artworks from your collection. From this platform, users can also purchase art exhibitions, and music concert tickets, and Organizers can also host their events through this app. Additionally, users can also get news and stay updated about the art world.
The four of us are much interested in art and thus we wanted to put our knowledge of this field into our Information System Design project. Karu app will help you create and share your own art or discover the work of others, from peers to art historical masters. Customers do not have to physically go to a store and wait for asking about a certain product. One-click of a button will open a world of amazing artwork for them. Customers can browse their favorite categories of products and buy them directly online via means of online currency (bkash, bank account, visa/Mastercard, etc.) without having to deposit cash. Some unique features like a refund, custom modification, etc. will give people ease of shopping.
This application allows users to search for their favorite artworks as well as place orders. The end-user can also obtain information about the art category and related descriptions. Karu Art Gallery provides you with the chance to see online art exhibitions. In our app, we provide you with information on all previous and upcoming art exhibitions. The Online Art Gallery is updated on a daily basis, allowing users to browse and purchase the most up-to-date collection of modern & classic artwork s from Bangladesh.
Artists will be able to showcase their talent all over the country and earn money by selling their works from the comfort of their own homes, through this app. It will increase their confidence and productivity. An emerging set of art dealers are now specializing in work available only online, and could see their art in our virtual Gallery. It gives artists even more exposure and allows them to be contacted by prospective buyers.
1st Interviewee: The interviews were performed via Google Meet. Below are Ashraful Arefin Siam’s interview questions and responses from his role as a junior artist at UNMAD. The interview took place on June 26, 2022, at 4:25 pm. The interview lasted for around 10 minutes. Here, we posed eight questions to the interviewee.The interviews were performed via Google Meet. Below are Ashraful Arefin Siam’s interview questions and responses from his role as a junior artist at UNMAD. The interview took place on June 26, 2022, at 4:25 pm. The interview lasted for around 10 minutes. Here, we posed eight questions to the interviewee.
- How long have you been associated with art-related works? Answer: 6-7 years.
- What kind of art do you create/produce? Answer: Digital art/Comic book/Character design
- Do you think, an online app like ours will help you to buy/sell art? Answer: Yes.
- If it helps, how it is going to impact your life? Answer: Not sure, depends on app flexibility, and design. Adding only the buy/sell feature is not impactful to me.
- Do you have any kind of concerns about the online art selling/buying platform? Answer: No
- What challenges do you face when exhibiting your artwork through art exhibitions at various academies? Answer: Didn’t face any challenges recently.
- What do you expect from an online art shop as an artist? Answer: If the algorithm works link Pinterest or art station to link and advertise it to various clients and agencies then yes.
- Do you think our app can help you to overcome those challenges? Answer: It should be flexible, a client should contact an artist for him to produce a particular art type, More like a fiver.
2nd Interviewee: The interviews were performed via Google Meet. Below are Songjukta Chakraborty Sweta’s interview questions and responses. She is an independent artist & National level gold medalist in art competitions. The interview took place on June 25, 2022, at 10:00 am. The interview lasted for around 9 minutes. Here, we posed eight questions to the interviewee.The interviews were performed via Google Meet. Below are Songjukta Chakraborty Sweta’s interview questions and responses. She is an independent artist & National level gold medalist in art competitions. The interview took place on June 25, 2022, at 10:00 am. The interview lasted for around 9 minutes. Here, we posed eight questions to the interviewee.
- How long have you been associated with art-related works? Answer: Almost 20 years.
- What kind of art do you create/produce? Answer: Paint/wooden work/structural art/DIY/abstract art
- Do you think, an online app like ours will help you to buy/sell art? Answer: Yes, maybe it can help.
- If it helps, how it is going to impact your life? Answer: I can buy artwork easily without going out; it’s time-consuming.
- Do you have any kind of concerns about the online art selling/buying platform? Answer: Yes
- What challenges do you face when exhibiting your artwork through art exhibitions at various academies? Answer: It’s a very competitive platform, manipulation is also included, so it’s obviously a challenge.
- What do you expect from an online art shop as an artist? Answer: Yes, I think it can.
- Do you think our app can help you to overcome those challenges? Answer: Online art shops can help us by selling at the actual price, without manipulating, and within a very short time, because if we go out for selling our artworks in a shop it costs much and also wastes a huge amount of time. So, I expect online art shops will work for the betterment of artists day to day life.
- First and foremost, we will improve communication and create a single point of contact for project developers.
- The next step will be to determine who will undertake which particular responsibilities, as well as when and how those jobs will be completed.
- Facilitating project management and control as the project proceeds
- Will enable effective project monitoring and control
- We will collect relevant feedback
Our project is set to be finished at the end of the semester which will be the 12th week. But we will try and see that the time doesn’t cross more than 14th weeks.
The estimated Budget is 250000 BDT. Will try to not exceed this budget.
| Year 0 | Year 1 | Year 2 | ||
|---|---|---|---|---|
| Revenue | 0 | 0 | 0 | |
| Cost | Hardware | 98000 | 35750 | 7250 |
| Software | 4500 | 4000 | 1500 | |
| Maintenance | 35600 | 16400 | 9500 | |
| Total | 138100 | 56150 | 18250 | |
| Cash Flow | - 138100 | - 56150 | -18250 |
Net Present Value (NPV):
CF = Cash Flow, R = Rate of risk, t = time NPV = ∑ CF/(1+R)^t
For Year 0:
PV = CF/(1+R)^t = - 138100 /(1+0.12)^0 = –138100
For Year 1:
PV = CF/(1+R)^t = - 56150 /(1+0.12)^1 = –50133.928
For Year 2:
PV = CF/(1+R)^t = - 18250 /(1+0.12)^2 = –14548.788
So,
NPV = ∑ CF/(1+R)^t = (–138100 –50133.928 –14548.788) = –248514
As we can see the result is negative as we have not made any revenue at the start. But as our users come and they start purchasing using the app we will start getting our revenue. We can get revenue too when others do their advertisement in our app.
The only source of money for our apps’ business is the sale of art, and the first year's revenue is unknown. People are more comfortable making purchases online through websites like eBay, Amazon, Craigslist, and other social networking sites like Facebook and Twitter, which increases competition among artists.
Discover artworks just for you
- In-app notifications alert you to newly available artworks from artists you’re eyeing
- Search the art market for specific artists, artworks, or movements
- Let us suggest new artists you might like based on artists you follow
Buy art by emerging and established artists
- From trending to established to blue-chip, find available artworks by all the artists you’re after on Karu.
- Enjoy transparent pricing and one-click purchasing
Sell artwork from your collection
- It pays to sell with Karu. Earn more when you sell works from your collection the smarter, simpler way—at auction with Karu.
- Benefit from the convenience of an all-digital selling experience—just take a photo and upload details to list your artwork.
- Lower fees allow you to make the most of your sale Discover exhibitions to visit
- Get updates for exhibitions happening around you.
- See distance in the map
- Buy tickets
-
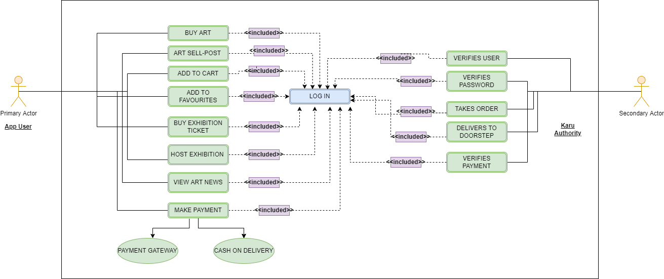
Sign up: There is a user registration form available where new users can create their accounts by providing the required information to the system. such as-Username, Email, and password. They must Remember their User Name and password for future login procedures.
-
Login: The system has a user/admin login procedure in place to prevent unauthorized personnel from accessing the system. anyone with system access is required to have a username and password that gives them access to the facilities of the system.
-
Search Product: When there are a lot of products, it can be difficult for the user to find the products he wishes to buy. this app can assist you in achieving that easily. the user can search for products by product names and check if the product is available or not
-
Category: Products can be in many categories. to make selection easier, we have set it up so that a customer can see all the categories in the buy artwork section.
-
View Product Description: By simply tapping on their selected artwork, the user can see details about it.
-
Add to Cart: After selecting the products, they can add them to their cart in the quantity required.
-
Place order: After having the cart list with the info now the final step for the customer is to place an order to buy the product. By tapping buy now to the app they can place their order in the order section user can see the sub-total cost of the products and the shipping cost with their given information and can finally place the order and they will see if their order has been placed or not.
-
My Order and Order Status: After confirming the order a user can see his/her order details such as order date, order id, and total bill in my orders’ section. He/she can also see their previous order details.
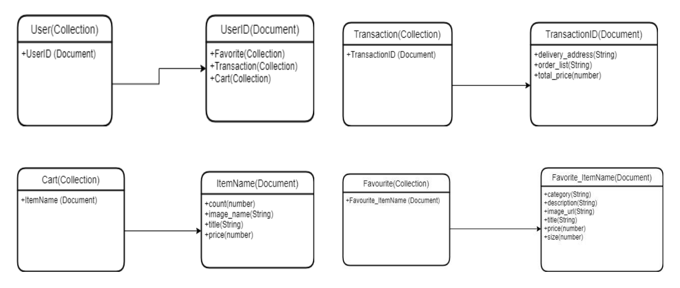
There are several numbers of documents and collections on our project. The documents with their attributes and data types are specified below:
• Favorite_ItemName o category [string] o description [string] o image Url [string] o title [string] o price [number] o size [number]
• ItemName (Cart) o count [string] o image Url [string] o title [string] o price [number]
• TransactionID o delivery Address [string] o order_List [string] o total_Price [number]
• PostID o category [string] o description [string] o image Url [string] o post_Author [string] (FK) o title [string] o price [number] o size [number]
Framework: Android 10 (API level 29) Language: Java 17 Database: Firebase Firestore
The online art gallery is trending nowadays as the modern buyer wants to purchase in the comfort zone of their home. Art lovers can view a wide range of paintings and well-known artworks without having to travel to different art studios, exhibition locations, or galleries. Unlike traditional art galleries, art lovers now have the option to see and admire a greater number of paintings at their leisure.












